Why the Future is Nexus
Cross-System Join Software for Growth-Minded Organizations
Tera-Tom here! Giants like Walmart, AT&T, Verizon Wireless, Dell, Wells Fargo and more have become leaders in their respective industries largely because of their investment in data. I have always wondered if they became top companies and then invested in data, or if it was their investment in data that made them top contenders.
Each company started with OLTP systems in order to handle massive volumes of transactions and they then built data warehouse systems to understand historical trends. They all have adopted a Hadoop strategy for relatively inexpensive storage.
The biggest setback to even the greatest of companies is that different vendor systems don’t talk to one another! So, companies have all of this brilliant data in different silos, and analysts are forced to query only one system at a time. This is comparable to opting for a black and white TV without a remote when you have access to a modern big-screen TV. It makes no sense.
The Value of Cross-System Join Software
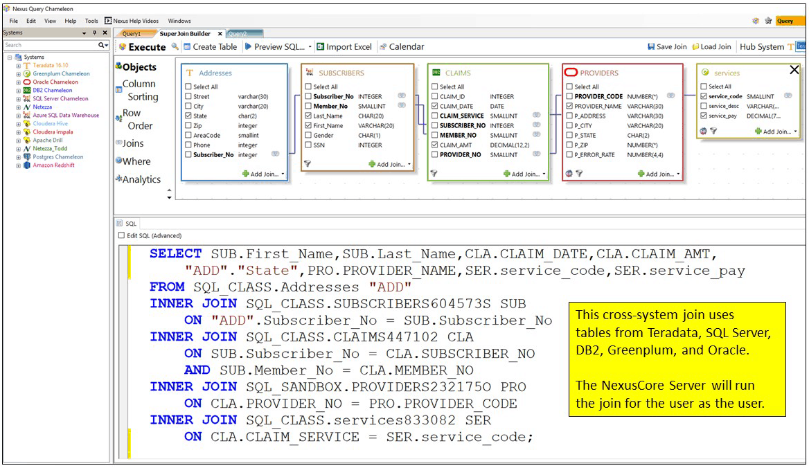
What does make sense is accessing any data at any time? I am talking about cross-system joins, a term referred to as Federated Queries. In order to bring this ability to fruition, we spent 15 years developing Nexus for the desktop and another two years developing the NexusCore Server.
Nobody else has ever come up with a solution that combines a desktop tool that works in conjunction with a server. Users query from their Nexus on the desktop, but they move data or perform cross-system joins from the NexusCore Server.
With Nexus, users merely point-and-click on any table or view across multiple database platforms and the tens of millions of lines of Nexus code spring into action. Nexus automatically builds the SQL, converts the table structures, moves the data to a central location, joins the data, and returns the answer set.
We have always believed that the perfect tool would do amazingly complicated things for the user. Our end goal was to make Nexus and NexusCore Server so powerful that it makes the business user on the same playing field as the data scientist. Nexus gives you access to cross system join software that allows you to work with tables from Teradata, Oracle, SQL Server, DB2 and Netezza in about 2-minutes. It would take a data scientist a month to get the same results.
Why is it important to have both a Nexus client and a Nexus Server?
You want a Nexus client on the desktop so users can query like they normally do. We took it quite a bit further with the Nexus Super Join builder, which writes the SQL for the user.
You also need a server component for any cross-system joins. Why? Because if a user kicks off a data movement job or cross-system join the data moving goes through the user’s PC. But with the NexusCore Server, the user can run any query that needs data movement from the server. It is the need for speed!
It is now less important what systems you store data on because the NexusCore Server can inexpensively move and process data across all data sources and operating systems in the enterprise. Having multiple NexusCore Servers along with thousands of users utilizing the Nexus desktop application make it the perfect environment for cutting-edge success.
Please contact me if you are interested or if you would like to see a demo! My contact information is below. Of course, if you’re interested in checking out more information on the Nexus, please feel free to head to our Nexus page and read more about the greatest query workstation ever created.
Thank you,
Tera-Tom
Tom Coffing
CEO, Coffing Data Warehousing
Direct: 513 300-0341
Email: Tom.Coffing@CoffingDW.com
Website: www.CoffingDW.com


