The Garden of Analysis Blooms Federated Analytics
Tera-Tom here! After designing and developing Nexus for 10 years, my wife grabbed me by the shirt and said, “We need to make some money, so I need you to think of something brilliant.”
I decided to take a walk by the river with my dogs and relax my mind to think up a unique idea. I said to myself, “What does Nexus have that makes it so special?” The answer was obvious: Nexus could simultaneously query around 20 different platforms, far more than most of its competition.
That is when it hit me! Instead of sending users to query overworked databases one at a time, why not make the user’s PC its own data warehouse? A PC has a CPU, memory and a disk just like all database platforms.
So, we began experimenting with the idea that if a user brought back an answer set, we could allow the user to build new reports with advanced analytics. We tested this against advanced analytics on real databases and found we had the same results. We then began working on joining answer sets together. This was a breakthrough for us that would pay huge dividends in ways that we didn’t realize at that moment.
And the Garden of Analysis was born!
One Query, Lots of Data Analytics
Have you ever had to build a series of analytic reports, forcing you to query the same table many times? Why not query the table once and then build all your analytic reports inside the Garden of Analysis?
You can reduce network traffic and get instantaneous results because there is nobody else on your PC, whereas there are hundreds of users querying the data warehouse at any given time.
Nexus and NexusCore Server Lead the Pack in Federated Queries
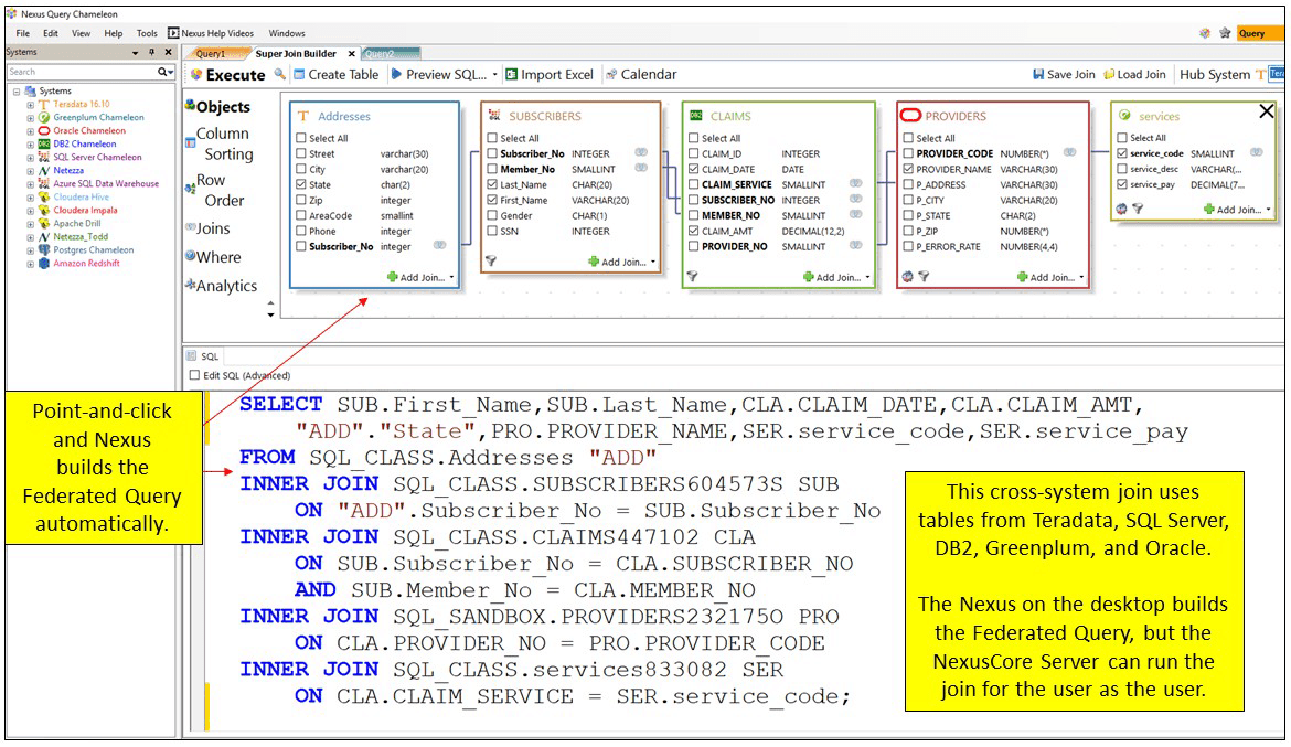
One of the most important functions that helped Nexus stand apart was the fact that we could join answer sets together from different systems (known as federated queries). The only real stumbling block was that originally, we couldn’t really join answer sets that had 10 million rows, but any answer set under a million rows joined easily to other answer sets.
Because many of our customers are the largest in their respective industries, we knew that wouldn’t be good enough. We had to be able to join answer sets of any size and be able to handle the resulting files.
That is when we decided to build the NexusCore Server. This would allow us to connect hundreds of Nexus user desktops to the NexusCore Server. The NexusCore Server makes it easy for the user to join tables of any size because the NexusCore Server does the join itself. It then sends the results back to the user. The NexusCore Server will even allow a user to choose which system they want to perform the join. You might have five Teradata tables joining to one table from SQL Server and one table from Oracle or DB2 or Netezza or Redshift. The user can tell NexusCore Server to run the join on Teradata and the NexusCore Server will move the SQL Server, Oracle, DB2, Netezza, or Redshift tables to Teradata, where the join is performed. The temporary tables are then dropped. Can you imagine the flexibility? Nexus can join tables from different systems inside the user’s PC, or on the NexusCore Server, or the join can take place on any system. Both Nexus or NexusCore can convert the tables structures, move the data, do the join and then drop the temporary tables. Wow!

We believe that this is the future of desktop applications and we are proud to have become the world leader in cross-system joins and analytics inside both the user’s PC or on the NexusCore Server.
Keep-Alive and Other Innovations
There were so many reasons we chose to spend nearly two decades creating these tools. The 15 years spent creating the Nexus Query Chameleon for the user’s desktop and additional two years devoted to building the NexusCore Server will never be time I consider having been wasted. Many people are still failing to see the most brilliant part of this one-two punch of software tools. You see, the Nexus on the desktop is kept alive by logic within the NexusCore Server application that impersonates a user’s credentials and runs queries as if the user was sitting on the server.
Now, the user has the option of querying systems from the Nexus on their PC and then manipulating answer sets in their local Garden of Analysis. They also have the option of letting the NexusCore Server run the query for them and returning only the answer set. Smaller sets of data run on the user’s PC and large sets run on the NexusCore Server. Both have the ability to perform analytics on answer sets.
If you want to know more about the Garden of Analysis and the Nexus, feel free to check out our Nexus Page. Not only that but please contact me for a demo of the Garden of Analysis today!


