Companies pay their best people well because they truly are the company’s greatest asset. At any organization, big or small, it takes years to understand the data behind daily operations, processes, applications and tools, and the business itself.

When it comes to managing data, merely understanding the different databases, tables, and columns can be like looking for a needle in a haystack.

We think we have developed one of the best solutions to this problem for our Nexus Query Chameleon users.  We have proxy repositories which is defined as a repository that is linked to a remote repository. Each database has metadata, and this can take time for desktop applications to process, which really means that timing is at the mercy of the database and local network.  Some of our customers have 5,000 tables in a database and hundreds of databases and tens of thousands of users. We allow users to capture metadata and store it in a memory repository on their PC, so users now have incredible search capabilities as well as instantaneous metadata access for their Nexus client.

As a matter of fact, users can actually instantaneously search across all systems in their universe. All they must do is right-click on any system and select, “Collect Cache Tree Hierarchy”.

The Nexus will scan all objects in the system and store the results encrypted inside the PC’s memory. Once the user goes through this process once for each system, they are ready to search.

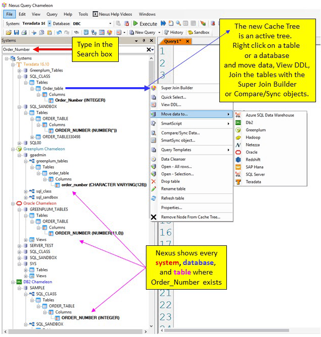
This is where the fun begins, and where the Nexus shows off its value. As the user begins typing in the search area provided, the Nexus waits patiently for the user to hesitate or stop typing. The Nexus then scans each system tree in memory for the letters typed in the search.

And here is the amazing part! Nexus builds an entirely new tree that holds only objects that meet the criteria.

For example, imagine you wanted to search for Order_Number. The Nexus will deliver a new tree that shows everywhere in your enterprise that holds an object with Order_Number. Nexus will show the system, the table or view, the column, and the data type.

What is even more amazing is that Nexus allows the user to then right click on the table or view and take actions. A user might want to use the Nexus to move the table to another system. They might want to query the table or even bring it into the Nexus Super Join Builder so it can be joined. Users can even join tables or views from the other systems by dragging-and-dropping them into the Super Join Builder for a cross-system join. What is important here is that the Nexus Cache Tree results can be queried, moved, or joined.

This capability has not only shown great promise to the user community, but it is invaluable to the IT and DBA community. Imagine seeing every table or view where Order_Number is located in a single-tree. The DBA can then compare if the data types are alike or if there are vast differences. It is also wonderful for the IT developers and business users because they can easily see what other tables and views can be joined together.

The reason we built the Nexus Cache Tree logic was to enhance the speed of Nexus to lightning-fast levels. The Nexus Super Join Builder uses the Cache Tree to display objects graphically. One of the great opportunities we discovered was to allow users to search and have Nexus build a beautiful new tree that has the capability of being queried, joined, or moved.

Search our website for a free trial of the Nexus, or if you’d like Tera-Tom to educate your organization on any aspect of data warehousing, book a call with Tom here.