20 Table Join Spans 20 Systems To Shock The World

Most people have never imagined writing a two-table join where tables reside on different database platforms, called a federated query. However, federated queries are so easy that Nexus writes them for you.
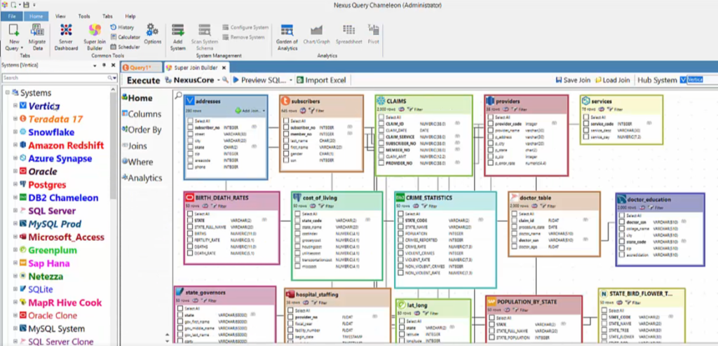
There is so much data out there that no single system can hold it all, so joining across systems is the new standard. I will join 20 tables from 20 separate systems in a single query to demonstrate the possibilities.
Am I saying you can join tables across any and all systems within your enterprise by pointing and clicking your mouse? YES!
Everyone has legacy data such as Oracle, Teradata, SQL Server, SAP Hana, or DB2. Why not join that data with Databricks, Snowflake, BigQuery, Redshift, or Synapse? Especially during the migration process to the cloud.
And you can also join all data to any Excel worksheet or Microsoft Access data in the blink of an eye.
Why wait days or weeks until the IT department moves data to the data warehouse when you can join it immediately?
The power of Nexus is that it is a Rosetta Stone for data where users can write the SQL or let Nexus do it for them. And any user can migrate a single table or thousands in an instant because Nexus has an ETL engine that is also 100% automated.
And the combination of features allows everyone to query all systems, migrate data instantly between any two systems, and join data across every database or Excel worksheet.
Watch the video below and see the greatest advancement since the cloud. Reunite your data!
